Pasadena Unified School District

On January 7, 2025, a wildfire started in Eaton Canyon, San Gabriel Mountains, Los Angeles County. Driven by Santa Ana winds, the fire spread to foothill communities like Altadena. Called the Eaton Fire, it burned over 14,000 acres, destroyed 9,000+ buildings, and became California's second most destructive wildfire.

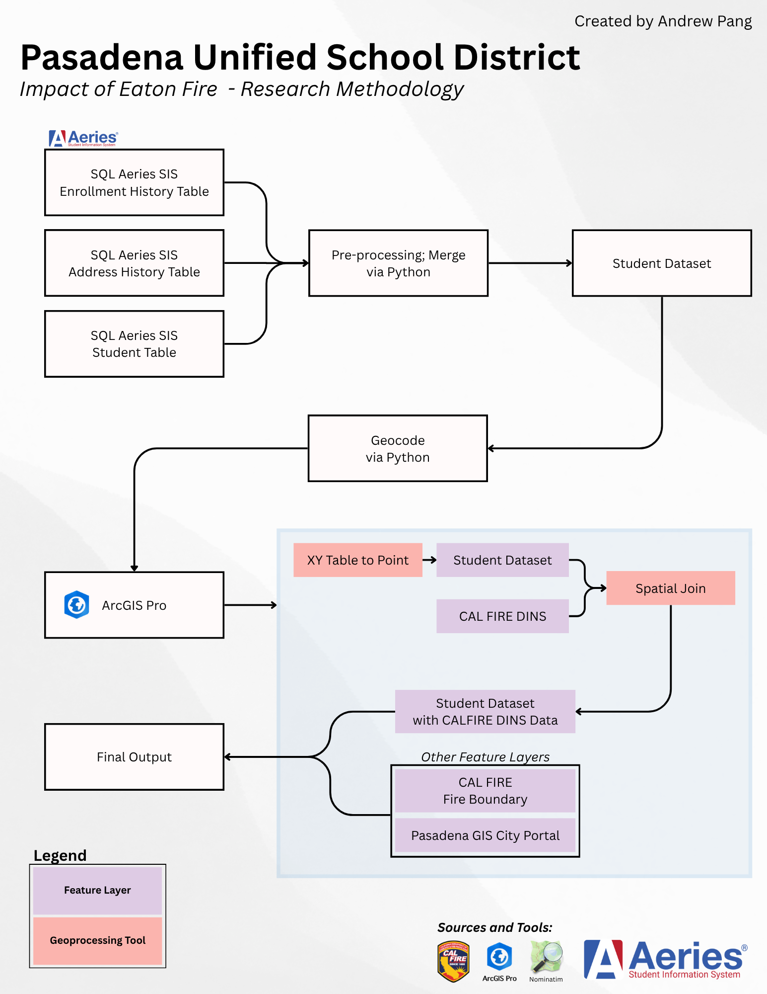
At that time, I worked for Pasadena Unified School District (PUSD), where the fire impacted the Altadena–Pasadena area and damaged several schools. As the lead Research Technician, I analyzed how the fire affected students and schools. I used SQL to query student data from the Aeries SIS database, combined it with CAL FIRE damage data, cleaned and geocoded about 14,000 student addresses in Python, and did spatial analysis for insights.

Key findings:

  • About 14% of PUSD students lived in the burn area

  • About 7% lost their homes

Tools used: ArcGIS Pro, Python, Aeries SIS, CAL FIRE data, Pasadena City GIS Open Data, Natural Earth, and others.

Note: Maps and materials shown are for portfolio use only. Final maps are not included to protect sensitive data.

Next
Next

Eaton and Palisades Fire Burn Severity and Regrowth